Engineering
I don’t usually touch hardware with a ten foot pole, but these projects are the exceptions.
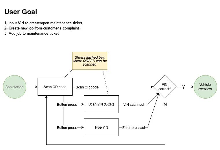
I was the team manager of 6 students working with Daimler Trucks of North America to research the utility of Microsoft’s Hololens 2 for Daimler’s servicing intake process. We developed small-scale text input applications in mixed reality using Unity and Microsoft’s Mixed Reality Toolkit. After having users test these applications we were able derive insights about the unique user experience of the Hololens headset, providing our client with valuable information about the efficacy of MR in their truck servicing process.



Our team explored the design challenge of helping visually impaired individuals navigate the world around them. As part of our human-centered design approach to tackling this challenge, we developed a high-level user story to frame our design efforts: “As a visually impaired person, I want to identify common objects and read text and symbols on signs as I navigate my environment.” Read more here.

